
Feb 11, 2026

Introducing Inline Citations: Traceable AI for Technical Industries
JeongJun Song
In technical industries, “close enough” isn’t good enough.
When a sales engineer recommends a component…
When support interprets a spec sheet…
When a customer needs confirmation on compliance…
The answer must not only be accurate, it must also be traceable.
Rapidflare’s inline citations feature ensures that every answer can be backed by the exact source it came from, whether that’s a datasheet, internal manual, standards document, or official website.
What Are Inline Citations and Why Do They Matter?
Inline citations are source references embedded directly within AI responses.
When an agent answers a question, it includes citation badges that show where the information came from, a web link to the document, it’s title, and the a “claim” - i.e. the exact supporting statement
Users can hover to see the full document title, or click to open the source and automatically jump to the highlighted passage.
This matters because in industries like Electronics, Semiconductors, and Physical security, incorrect information doesn’t just slow teams down. It can lead to compliance risks, technical errors, and lost trust.
The Impact for Our Customers
Inline citations:
Remove dependency on a handful of product experts
Allow sales and support teams to answer confidently
Reduce verification time
Increase trust in AI outputs
Provide traceability for audit and compliance
Instead of:
“Let me double-check that.”
Teams can say:
“Here’s the answer and here’s exactly where it’s documented.”
That shift changes speed, confidence, and scalability across the organization.
Real-World Example: Security Industry Association (SIA)
The Security Industry Association (SIA) operates in a content-rich, multifaceted ecosystem that includes:
Major industry events
Education and certifications
Standards development
Advocacy resources
Their website reflects the depth and complexity of the security industry.With so much layered information, finding precise answers can require thoughtful navigation.
By implementing Rapidflare Agents with inline citations:
Users can ask detailed questions about programs, events, or policies
The agent responds using official SIA content
Citation badges allow instant verification
Clicking a badge opens the source and highlights the exact referenced passage
The result?
Faster access to trusted information, without sacrificing accuracy.

Video 1: Highlights how inline citations create a seamless experience in AskSIA by instantly connecting answers to their original sources.
How Inline Citations Work
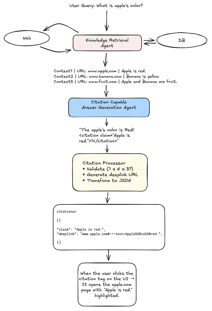
Under the hood, inline citations are powered by a citation-backed Retrieval-Augmented Generation (RAG) architecture.
Here’s the simplified flow:
Step 1: Retrieve Relevant Context
When a user asks a question, the system retrieves relevant document sections from connected knowledge sources.
Step 2: Guided Answer Generation
During answer generation, the model receives:
The user’s query
The retrieved context
A structured prompt instructing it to:
Extract the exact supporting claim
Attach a citation tag referencing the correct document
Step 3: Frontend Rendering
On the frontend:
Citation tags are rendered as badges
Hovering reveals the source document
Clicking opens the original page
The exact cited passage is highlighted via deeplink
Only the sources actually used in generating the answer are shown.

Image 1 : Typical flow depicting guided answer generation in RAG
Making AI Usable in High-Precision Environments
Inline citations provide a missing layer of accountability by directly linking answers back to authoritative source documentation. Future work in this area involves scoring our answers on citations and powering our hallucination warning indicators when we find a mismatched ratio of citations to answer density.
For enterprises managing complex product specifications, standards-driven requirements, and critical customer-facing knowledge, this capability is foundational to deploying AI at scale with confidence.
Read more

Building Scalable Technical Support for Engineering Communities in Electronics Manufacturing
Vasanth Asokan, Co-founder & CTO
Prush Palanichamy, Co-founder & CRO

Rapidflare Launches Native Discord Integration for Scalable Developer Support
Vasanth Asokan, Co-founder & CTO
Prush Palanichamy, Co-founder & CRO

A Practical Guide to Recall, Precision, and NDCG
Vasanth Asokan, Co-founder & CTO
Prush Palanichamy, Co-founder & CRO
Feb 11, 2026

Introducing Inline Citations: Traceable AI for Technical Industries
JeongJun Song
In technical industries, “close enough” isn’t good enough.
When a sales engineer recommends a component…
When support interprets a spec sheet…
When a customer needs confirmation on compliance…
The answer must not only be accurate, it must also be traceable.
Rapidflare’s inline citations feature ensures that every answer can be backed by the exact source it came from, whether that’s a datasheet, internal manual, standards document, or official website.
What Are Inline Citations and Why Do They Matter?
Inline citations are source references embedded directly within AI responses.
When an agent answers a question, it includes citation badges that show where the information came from, a web link to the document, it’s title, and the a “claim” - i.e. the exact supporting statement
Users can hover to see the full document title, or click to open the source and automatically jump to the highlighted passage.
This matters because in industries like Electronics, Semiconductors, and Physical security, incorrect information doesn’t just slow teams down. It can lead to compliance risks, technical errors, and lost trust.
The Impact for Our Customers
Inline citations:
Remove dependency on a handful of product experts
Allow sales and support teams to answer confidently
Reduce verification time
Increase trust in AI outputs
Provide traceability for audit and compliance
Instead of:
“Let me double-check that.”
Teams can say:
“Here’s the answer and here’s exactly where it’s documented.”
That shift changes speed, confidence, and scalability across the organization.
Real-World Example: Security Industry Association (SIA)
The Security Industry Association (SIA) operates in a content-rich, multifaceted ecosystem that includes:
Major industry events
Education and certifications
Standards development
Advocacy resources
Their website reflects the depth and complexity of the security industry.With so much layered information, finding precise answers can require thoughtful navigation.
By implementing Rapidflare Agents with inline citations:
Users can ask detailed questions about programs, events, or policies
The agent responds using official SIA content
Citation badges allow instant verification
Clicking a badge opens the source and highlights the exact referenced passage
The result?
Faster access to trusted information, without sacrificing accuracy.

Video 1: Highlights how inline citations create a seamless experience in AskSIA by instantly connecting answers to their original sources.
How Inline Citations Work
Under the hood, inline citations are powered by a citation-backed Retrieval-Augmented Generation (RAG) architecture.
Here’s the simplified flow:
Step 1: Retrieve Relevant Context
When a user asks a question, the system retrieves relevant document sections from connected knowledge sources.
Step 2: Guided Answer Generation
During answer generation, the model receives:
The user’s query
The retrieved context
A structured prompt instructing it to:
Extract the exact supporting claim
Attach a citation tag referencing the correct document
Step 3: Frontend Rendering
On the frontend:
Citation tags are rendered as badges
Hovering reveals the source document
Clicking opens the original page
The exact cited passage is highlighted via deeplink
Only the sources actually used in generating the answer are shown.

Image 1 : Typical flow depicting guided answer generation in RAG
Making AI Usable in High-Precision Environments
Inline citations provide a missing layer of accountability by directly linking answers back to authoritative source documentation. Future work in this area involves scoring our answers on citations and powering our hallucination warning indicators when we find a mismatched ratio of citations to answer density.
For enterprises managing complex product specifications, standards-driven requirements, and critical customer-facing knowledge, this capability is foundational to deploying AI at scale with confidence.
Read more

Building Scalable Technical Support for Engineering Communities in Electronics Manufacturing
Vasanth Asokan, Co-founder & CTO
Prush Palanichamy, Co-founder & CRO

Rapidflare Launches Native Discord Integration for Scalable Developer Support
Vasanth Asokan, Co-founder & CTO
Prush Palanichamy, Co-founder & CRO
In technical industries, “close enough” isn’t good enough.
When a sales engineer recommends a component…
When support interprets a spec sheet…
When a customer needs confirmation on compliance…
The answer must not only be accurate, it must also be traceable.
Rapidflare’s inline citations feature ensures that every answer can be backed by the exact source it came from, whether that’s a datasheet, internal manual, standards document, or official website.
What Are Inline Citations and Why Do They Matter?
Inline citations are source references embedded directly within AI responses.
When an agent answers a question, it includes citation badges that show where the information came from, a web link to the document, it’s title, and the a “claim” - i.e. the exact supporting statement
Users can hover to see the full document title, or click to open the source and automatically jump to the highlighted passage.
This matters because in industries like Electronics, Semiconductors, and Physical security, incorrect information doesn’t just slow teams down. It can lead to compliance risks, technical errors, and lost trust.
The Impact for Our Customers
Inline citations:
Remove dependency on a handful of product experts
Allow sales and support teams to answer confidently
Reduce verification time
Increase trust in AI outputs
Provide traceability for audit and compliance
Instead of:
“Let me double-check that.”
Teams can say:
“Here’s the answer and here’s exactly where it’s documented.”
That shift changes speed, confidence, and scalability across the organization.
Real-World Example: Security Industry Association (SIA)
The Security Industry Association (SIA) operates in a content-rich, multifaceted ecosystem that includes:
Major industry events
Education and certifications
Standards development
Advocacy resources
Their website reflects the depth and complexity of the security industry.With so much layered information, finding precise answers can require thoughtful navigation.
By implementing Rapidflare Agents with inline citations:
Users can ask detailed questions about programs, events, or policies
The agent responds using official SIA content
Citation badges allow instant verification
Clicking a badge opens the source and highlights the exact referenced passage
The result?
Faster access to trusted information, without sacrificing accuracy.

Video 1: Highlights how inline citations create a seamless experience in AskSIA by instantly connecting answers to their original sources.
How Inline Citations Work
Under the hood, inline citations are powered by a citation-backed Retrieval-Augmented Generation (RAG) architecture.
Here’s the simplified flow:
Step 1: Retrieve Relevant Context
When a user asks a question, the system retrieves relevant document sections from connected knowledge sources.
Step 2: Guided Answer Generation
During answer generation, the model receives:
The user’s query
The retrieved context
A structured prompt instructing it to:
Extract the exact supporting claim
Attach a citation tag referencing the correct document
Step 3: Frontend Rendering
On the frontend:
Citation tags are rendered as badges
Hovering reveals the source document
Clicking opens the original page
The exact cited passage is highlighted via deeplink
Only the sources actually used in generating the answer are shown.

Image 1 : Typical flow depicting guided answer generation in RAG
Making AI Usable in High-Precision Environments
Inline citations provide a missing layer of accountability by directly linking answers back to authoritative source documentation. Future work in this area involves scoring our answers on citations and powering our hallucination warning indicators when we find a mismatched ratio of citations to answer density.
For enterprises managing complex product specifications, standards-driven requirements, and critical customer-facing knowledge, this capability is foundational to deploying AI at scale with confidence.
Read more

Building Scalable Technical Support for Engineering Communities in Electronics Manufacturing
Vasanth Asokan, Co-founder & CTO
Prush Palanichamy, Co-founder & CRO

Rapidflare Launches Native Discord Integration for Scalable Developer Support
Vasanth Asokan, Co-founder & CTO
Prush Palanichamy, Co-founder & CRO
Supercharged Sales Enablement
Rapidflare AI Agents for Next Generation Sales
Copyright 2025 @ Rapidflare, Inc.
Supercharged Sales Enablement
Rapidflare AI Agents for Next Generation Sales
Copyright 2025 @ Rapidflare, Inc.
Supercharged Sales Enablement
Rapidflare AI Agents for Next Generation Sales
Copyright 2025 @ Rapidflare, Inc.


